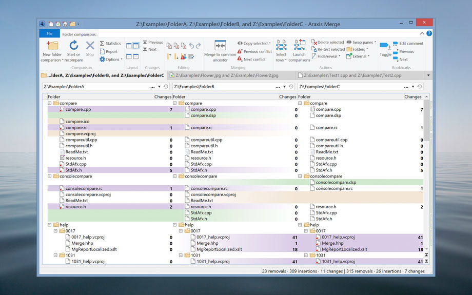
Applications Araxis Merge Pro 2023.5953 September 22, 2023 (Araxis Merge Pro 2023.5953 (99) Reviews )Loading... Download Name: Araxis_Merge_2023.5953_Mactorrents.biz.dmg Size: 89 MB Files Araxis_Merge_2023.5953_Mactorrents.biz.dmg[89 MB] Download Torrent Araxis Merge is the two- and three-way visual file comparison/merging and folder synchronization application. Use it to compare, understand and combine different versions of source code, Web pages and other text files, or even text copied and pasted from another application (e.g., Pages or Microsoft Word). Merge integrates with Time Machine, so you can compare older versions of files. Broad appeal, many uses For legal and publishing professionals: instantly identify every change between different contract or manuscript drafts. Directly open and compare the text from Microsoft Office (Word and Excel), OpenDocument, PDF and RTF files. Copy text from other applications (such as Microsoft Word) and paste it directly into a text comparison. For code reviewers and auditors: identify in context every change made between two or three source code hierarchies. Create a standalone HTML or XML report of your findings. Add bookmarks and comments to a file or folder comparison, then save it as a single-file archive for emailing to other team members for review. For software engineers and web developers: compare, understand and combine different source file versions. Work quickly and accurately, whether you are comparing individual files or reconciling entire branches of source code. Use three-way comparison to integrate changes made by you, and those made by a colleague, with a common ancestor version. Synchronize a website with its staging area via FTP using the supplied FTP plugin For release and quality control managers: compare different source code branches to give total confidence that you know and understand every change made to every file for a specific release. Compare product releases to be certain that only the expected files have been modified. Create an HTML or XML report of changes for audit purposes. Other users: Whether you are working with multiple revisions of text files or need to keep multiple folder hierarchies in sync (for example, between a desktop and laptop machine), Merge could help save time and reduce errors by helping you to work quickly and accurately. Text comparison and merging Merge enables you to compare and work with different revisions of text files, such as program source code, XML and HTML files. Merge can extract and compare the text from Microsoft Office, OpenDocument, PDF and RTF files. XML files can be shown with special formatting, helping you to see changes more clearly. It supports files with ASCII, MBCS and Unicode character encodings. Merge shows detailed highlights of changes within lines. It can be configured to ignore differences in whitespace and line endings, as well as changes in lines matching specified regular expressions. The latter is useful for ignoring unimportant changes such as timestamps or expanded version control keywords. A colour-coded side-by-side comparison makes it easy to pinpoint at a glance similarities and differences between files. Linking lines are drawn between the documents showing clearly how they are related. Point-and-click merging helps you choose the parts of each file that you would like to add to a final merged version by simply clicking buttons. The in-place editor with unlimited undo enables complete control over the merged file as you create it. The text comparison display dynamically updates as the merge progresses. Compare text from common office file formats Extract and compare the text content from Microsoft Office, OpenDocument, PDF and RTF files. Copy text from other applications and paste directly into a text comparison. (Note that office document layout and formatting is not shown in text comparisons.) Image and binary file comparison Merge doesn’t just compare text files. Use image comparison to compare many different types of image file and instantly see which pixels have been modified. Binary comparison enables you to identify differences in data files at a byte level. Three-way comparison and automatic merging Merge Professional adds advanced three-way visual file comparison and merging to the Standard Edition’s two-way visual file comparison and merging. This is particularly useful when more than one person is working on the same set of files. Automatic Merging enables swift reconciliation of even the largest files. Three-way file comparisons can be launched directly from a three-way folder comparison, allowing efficient integration of entire branches of source code. Folder hierarchy comparison and synchronization Merge supports folder hierarchy comparison and synchronization, enabling you to compare and merge entire directory trees. This is ideal for detecting changes in different versions of source code or web pages. You can even use the efficient byte-by-byte comparison option to verify the contents of recordable CDs or USB thumbsticks. With support for a variety of archive formats (.zip, .tar, etc.), Merge enables you to compare archives as if they were folders†. Compare the contents of an archive to a folder to verify its contents, or to see which files have changed since the archive was created. The Professional Edition of Merge supports three-way folder comparison (with automatic merging capability), enabling two revisions of a folder hierarchy to be merged with their common ancestor or some other folder hierarchy. This can be especially useful when used in conjunction with a source code control or software configuration management system. What’s New: Version 2023.5953: Release notes were unavailable when this listing was updated. Compatibility: macOS 11.0 or later Homepage https://www.araxis.com Screenshots Related Posts:Araxis Merge Pro 2023.5973Araxis Merge Pro 2025.1Araxis Merge Pro 2024.6000Araxis Merge Pro 2024.6001 Download AraxisMergePro 0 comment TwitterRedditEmail mac torrent MacTorrent - Torrents in Mac. Free Apps, Games & Plugins. Apple Final Cut Pro & Logic Pro X, Adobe Photoshop, Microsoft Office, Pixel Film Studios, previous post Typora 1.7.5 next post Bartender 5.0.9