Category Archives: Merge

PDF Merge & PDF Splitter + 6.2.5

PDF Merge and PDF Splitter + is a very easy-to-use app that allows you to quickly merge multiple PDFs into one PDF or split specified pages into a new PDF.

Key Features:

  • Merge multiple PDF files into one PDF.
  • Merge password-protected PDF files, but you must know the password.
  • Support drag and drop.
  • Support drag item to sort.
  • Sort in alphabetical.

What’s new

Fixed a minor bug.

In-App Purchases – Full Version – included
Compatibility: macOS 10.12 or later 64-bit
Homepage https://geo.itunes.apple.com/app/id651952889

Screenshots


Name: PDF_Merge___PDF_Splitter_6.2.5_MAS_In-App__TNT_Mactorrents.io.dmg
Size: 6 MB
Files PDF_Merge___PDF_Splitter_6.2.5_MAS_In-App__TNT_Mactorrents.io.dmg[6 MB]

   Download

Araxis Merge Pro 2020.5479

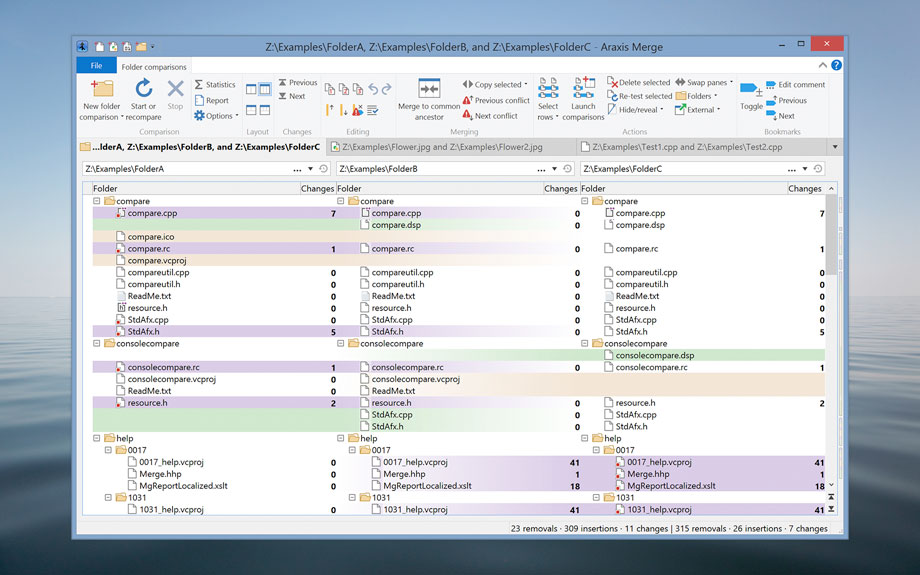
Araxis Merge is the two- and three-way visual file comparison/merging and folder synchronization application. Use it to compare, understand and combine different versions of source code, Web pages and other text files, or even text copied and pasted from another application (e.g., Pages or Microsoft Word). Merge integrates with Time Machine, so you can compare older versions of files.

Broad appeal, many uses

For legal and publishing professionals:
instantly identify every change between different contract or manuscript drafts. Directly open and compare the text from Microsoft Office (Word and Excel), OpenDocument, PDF and RTF files. Copy text from other applications (such as Microsoft Word) and paste it directly into a text comparison.

For code reviewers and auditors:
identify in context every change made between two or three source code hierarchies. Create a standalone HTML or XML report of your findings. Add bookmarks and comments to a file or folder comparison, then save it as a single-file archive for emailing to other team members for review.

For software engineers and web developers:
compare, understand and combine different source file versions. Work quickly and accurately, whether you are comparing individual files or reconciling entire branches of source code. Use three-way comparison to integrate changes made by you, and those made by a colleague, with a common ancestor version. Synchronize a website with its staging area via FTP using the supplied FTP plugin

For release and quality control managers:
compare different source code branches to give total confidence that you know and understand every change made to every file for a specific release. Compare product releases to be certain that only the expected files have been modified. Create an HTML or XML report of changes for audit purposes.

Other users:
Whether you are working with multiple revisions of text files or need to keep multiple folder hierarchies in sync (for example, between a desktop and laptop machine), Merge could help save time and reduce errors by helping you to work quickly and accurately.

Text comparison and merging

  • Merge enables you to compare and work with different revisions of text files, such as program source code, XML and HTML files. Merge can extract and compare the text from Microsoft Office, OpenDocument, PDF and RTF files. XML files can be shown with special formatting, helping you to see changes more clearly. It supports files with ASCII, MBCS and Unicode character encodings.
  • Merge shows detailed highlights of changes within lines. It can be configured to ignore differences in whitespace and line endings, as well as changes in lines matching specified regular expressions. The latter is useful for ignoring unimportant changes such as timestamps or expanded version control keywords.
  • A colour-coded side-by-side comparison makes it easy to pinpoint at a glance similarities and differences between files. Linking lines are drawn between the documents showing clearly how they are related.
  • Point-and-click merging helps you choose the parts of each file that you would like to add to a final merged version by simply clicking buttons. The in-place editor with unlimited undo enables complete control over the merged file as you create it. The text comparison display dynamically updates as the merge progresses.

Compare text from common office file formats
Extract and compare the text content from Microsoft Office, OpenDocument, PDF and RTF files. Copy text from other applications and paste directly into a text comparison. (Note that office document layout and formatting is not shown in text comparisons.)

Image and binary file comparison
Merge doesn’t just compare text files. Use image comparison to compare many different types of image file and instantly see which pixels have been modified. Binary comparison enables you to identify differences in data files at a byte level.

Three-way comparison and automatic merging

  • Merge Professional adds advanced three-way visual file comparison and merging to the Standard Edition’s two-way visual file comparison and merging. This is particularly useful when more than one person is working on the same set of files.
  • Automatic Merging enables swift reconciliation of even the largest files. Three-way file comparisons can be launched directly from a three-way folder comparison, allowing efficient integration of entire branches of source code.

Folder hierarchy comparison and synchronization

  • Merge supports folder hierarchy comparison and synchronization, enabling you to compare and merge entire directory trees. This is ideal for detecting changes in different versions of source code or web pages. You can even use the efficient byte-by-byte comparison option to verify the contents of recordable CDs or USB thumbsticks.
  • With support for a variety of archive formats (.zip, .tar, etc.), Merge enables you to compare archives as if they were folders†. Compare the contents of an archive to a folder to verify its contents, or to see which files have changed since the archive was created.
  • The Professional Edition of Merge supports three-way folder comparison (with automatic merging capability), enabling two revisions of a folder hierarchy to be merged with their common ancestor or some other folder hierarchy. This can be especially useful when used in conjunction with a source code control or software configuration management system.

What’s New:

Version 2020.5479:

  • Release notes were unavailable when this listing was updated.

Compatibility: macOS 10.13.6 or later 64-bit
Homepage https://www.araxis.com

Screenshots

Name: Araxis_Merge_Pro_2020.5479__TNT_Mactorrents.io.dmg
Size: 62.16 MB
Files Araxis_Merge_Pro_2020.5479__TNT_Mactorrents.io.dmg[62.16 MB]

   Download

Sublime Merge 1.1.1.6 Build 2027

Git Client, done Sublime. Meet a new Git Client, from the makers of Sublime Text. A snappy UI, three-way merge tool, side-by-side diffs, syntax highlighting, and more. Stage Files, Hunks and Lines with no waiting – Sublime Merge is really, really fast.

Feature Highlights:

  • Integrated Merge Tool
  • Powerful Search
  • Unmatched Performance
  • Blame
  • Advanced Diffs
  • File and Hunk History
  • Command Palette and Key Bindings
  • Light and Dark Themes
  • Extensibility
  • Syntax Highlighting
  • Command Line Integration
  • Real Git

Compatibility: OS X 10.7 or later, 64-bit processor
Homepage https://www.sublimemerge.com/

Screenshots





Name: Sublime_Merge_1.1.1.6_Build_2027__TNT_Mactorrents.io.dmg
Size: 23 MB
Files Sublime_Merge_1.1.1.6_Build_2027__TNT_Mactorrents.io.dmg[23 MB]

   Download

Araxis Merge Pro 2020.5400

Araxis Merge is the two- and three-way visual file comparison/merging and folder synchronization application. Use it to compare, understand and combine different versions of source code, Web pages and other text files, or even text copied and pasted from another application (e.g., Pages or Microsoft Word). Merge integrates with Time Machine, so you can compare older versions of files.

Broad appeal, many uses

For legal and publishing professionals:
instantly identify every change between different contract or manuscript drafts. Directly open and compare the text from Microsoft Office (Word and Excel), OpenDocument, PDF and RTF files. Copy text from other applications (such as Microsoft Word) and paste it directly into a text comparison.

For code reviewers and auditors:
identify in context every change made between two or three source code hierarchies. Create a standalone HTML or XML report of your findings. Add bookmarks and comments to a file or folder comparison, then save it as a single-file archive for emailing to other team members for review.

For software engineers and web developers:
compare, understand and combine different source file versions. Work quickly and accurately, whether you are comparing individual files or reconciling entire branches of source code. Use three-way comparison to integrate changes made by you, and those made by a colleague, with a common ancestor version. Synchronize a website with its staging area via FTP using the supplied FTP plugin

For release and quality control managers:
compare different source code branches to give total confidence that you know and understand every change made to every file for a specific release. Compare product releases to be certain that only the expected files have been modified. Create an HTML or XML report of changes for audit purposes.

Other users:
Whether you are working with multiple revisions of text files or need to keep multiple folder hierarchies in sync (for example, between a desktop and laptop machine), Merge could help save time and reduce errors by helping you to work quickly and accurately.

Text comparison and merging

  • Merge enables you to compare and work with different revisions of text files, such as program source code, XML and HTML files. Merge can extract and compare the text from Microsoft Office, OpenDocument, PDF and RTF files. XML files can be shown with special formatting, helping you to see changes more clearly. It supports files with ASCII, MBCS and Unicode character encodings.
  • Merge shows detailed highlights of changes within lines. It can be configured to ignore differences in whitespace and line endings, as well as changes in lines matching specified regular expressions. The latter is useful for ignoring unimportant changes such as timestamps or expanded version control keywords.
  • A colour-coded side-by-side comparison makes it easy to pinpoint at a glance similarities and differences between files. Linking lines are drawn between the documents showing clearly how they are related.
  • Point-and-click merging helps you choose the parts of each file that you would like to add to a final merged version by simply clicking buttons. The in-place editor with unlimited undo enables complete control over the merged file as you create it. The text comparison display dynamically updates as the merge progresses.

Compare text from common office file formats
Extract and compare the text content from Microsoft Office, OpenDocument, PDF and RTF files. Copy text from other applications and paste directly into a text comparison. (Note that office document layout and formatting is not shown in text comparisons.)

Image and binary file comparison
Merge doesn’t just compare text files. Use image comparison to compare many different types of image file and instantly see which pixels have been modified. Binary comparison enables you to identify differences in data files at a byte level.

Three-way comparison and automatic merging

  • Merge Professional adds advanced three-way visual file comparison and merging to the Standard Edition’s two-way visual file comparison and merging. This is particularly useful when more than one person is working on the same set of files.
  • Automatic Merging enables swift reconciliation of even the largest files. Three-way file comparisons can be launched directly from a three-way folder comparison, allowing efficient integration of entire branches of source code.

Folder hierarchy comparison and synchronization

  • Merge supports folder hierarchy comparison and synchronization, enabling you to compare and merge entire directory trees. This is ideal for detecting changes in different versions of source code or web pages. You can even use the efficient byte-by-byte comparison option to verify the contents of recordable CDs or USB thumbsticks.
  • With support for a variety of archive formats (.zip, .tar, etc.), Merge enables you to compare archives as if they were folders†. Compare the contents of an archive to a folder to verify its contents, or to see which files have changed since the archive was created.
  • The Professional Edition of Merge supports three-way folder comparison (with automatic merging capability), enabling two revisions of a folder hierarchy to be merged with their common ancestor or some other folder hierarchy. This can be especially useful when used in conjunction with a source code control or software configuration management system.

What’s New:

Version 2020.5350:

  • Release notes were unavailable when this listing was updated.

Compatibility: macOS 10.13.6 or later 64-bit
Homepage https://www.araxis.com

Screenshots



Name: Araxis_Merge_2020.5400__TNT_Mactorrents.io.dmg
Size: 61.58 MB
Files Araxis_Merge_2020.5400__TNT_Mactorrents.io.dmg[61.58 MB]

   Download

Sublime Merge 2.0 Build 2020

Git Client, done Sublime. Meet a new Git Client, from the makers of Sublime Text. A snappy UI, three-way merge tool, side-by-side diffs, syntax highlighting, and more. Stage Files, Hunks and Lines with no waiting – Sublime Merge is really, really fast.

Feature Highlights:

  • Integrated Merge Tool
  • Powerful Search
  • Unmatched Performance
  • Blame
  • Advanced Diffs
  • File and Hunk History
  • Command Palette and Key Bindings
  • Light and Dark Themes
  • Extensibility
  • Syntax Highlighting
  • Command Line Integration
  • Real Git

Compatibility: OS X 10.7 or later, 64-bit processor
Homepage https://www.sublimemerge.com/

Screenshots





Name: Sublime_Merge_2.0_Build_2020__TNT_Mactorrents.io.dmg
Size: 25.56 MB
Files Sublime_Merge_2.0_Build_2020__TNT_Mactorrents.io.dmg[25.56 MB]

   Download

Sublime Merge 1.0.0.1 Build 20011 Dev

Git Client, done Sublime. Meet a new Git Client, from the makers of Sublime Text. A snappy UI, three-way merge tool, side-by-side diffs, syntax highlighting, and more. Stage Files, Hunks and Lines with no waiting – Sublime Merge is really, really fast.

Feature Highlights:

  • Integrated Merge Tool
  • Powerful Search
  • Unmatched Performance
  • Blame
  • Advanced Diffs
  • File and Hunk History
  • Command Palette and Key Bindings
  • Light and Dark Themes
  • Extensibility
  • Syntax Highlighting
  • Command Line Integration
  • Real Git

Compatibility: OS X 10.7 or later, 64-bit processor
Homepage https://www.sublimemerge.com/

Screenshots





Name: Sublime_Merge_Build_2011_Dev__TNT_Mactorrents.io.dmg
Size: 25.55 MB
Files Sublime_Merge_Build_2011_Dev__TNT_Mactorrents.io.dmg[25.55 MB]

   Download

Sublime Merge 1.0.0.1 Build 2009 Dev

Git Client, done Sublime. Meet a new Git Client, from the makers of Sublime Text. A snappy UI, three-way merge tool, side-by-side diffs, syntax highlighting, and more. Stage Files, Hunks and Lines with no waiting – Sublime Merge is really, really fast.

Feature Highlights:

Integrated Merge Tool

Powerful Search

Unmatched Performance

Blame

Advanced Diffs

File and Hunk History

Command Palette and Key Bindings

Light and Dark Themes

Extensibility

Syntax Highlighting

Command Line Integration

Real Git

Compatibility: OS X 10.7 or later, 64-bit processor
Homepage https://www.sublimemerge.com/

Screenshots


Name: Sublime_Merge_build_2009__TNT_Mactorrents.io.dmg
Size: 26 MB
Files Sublime_Merge_build_2009__TNT_Mactorrents.io.dmg[26 MB]

   Download

Araxis Merge Pro 2020.5350

Araxis Merge is the two- and three-way visual file comparison/merging and folder synchronization application. Use it to compare, understand and combine different versions of source code, Web pages and other text files, or even text copied and pasted from another application (e.g., Pages or Microsoft Word). Merge integrates with Time Machine, so you can compare older versions of files..

Compatibility: macOS 10.13.6 or later 64-bit
Homepage https://www.araxis.com

Screenshots

Name: Araxis_Merge_2020.5350__TNT_Mactorrents.io.dmg
Size: 60 MB
Files Araxis_Merge_2020.5350__TNT_Mactorrents.io.dmg[60 MB]

   Download

Sublime Merge 1.0.0.1 Build 1204 Dev

Sublime Merge 1.0.0.1 Build 1204 Dev

Git Client, done Sublime. Meet a new Git Client, from the makers of Sublime Text. A snappy UI, three-way merge tool, side-by-side diffs, syntax highlighting, and more. Stage Files, Hunks and Lines with no waiting – Sublime Merge is really, really fast.

Feature Highlights:

  • Integrated Merge Tool
  • Powerful Search
  • Unmatched Performance
  • Blame
  • Advanced Diffs
  • File and Hunk History
  • Command Palette and Key Bindings
  • Light and Dark Themes
  • Extensibility
  • Syntax Highlighting
  • Command Line Integration
  • Real Git

Compatibility: OS X 10.7 or later, 64-bit processor
Homepage https://www.sublimemerge.com/

Screenshots


Name: Sublime_Merge_build_1204__TNT_Mactorrents.io.dmg
Size: 26 MB
Files Sublime_Merge_build_1204__TNT_Mactorrents.io.dmg[26 MB]

   Download

Audio Editor – Merge Split And Edit 1.4.1

Audio Editor – Merge Split And Edit 1.4.1

Audio Editor – Merge, Split And Edit is a sound editing program for macOS. This software lets you edit any audio file on your computer. You can instantly edit songs and recordings by cutting, copying, pasting and deleting the selected areas. The app is easy to use, you can save and open your project. You can do your all working on timeline, it’s so convenient.

With Audio Editor you will be able to:

  • Open and save audio files
  • Precisely edit audio on waveform
  • Create ringtones and jingles
  • Copy, cut and paste selected areas
  • Make fine selection on the waveform
  • Zoom in/out timeline to search the needed moment

What’s New:

Version 1.4.1
We are pleased to announce that in the new version of the app there are:

  • much less errors;
  • much more convenient and user-friendly interface;
  • mproved stability.

Compatibility: OS X 10.11 or later, 64-bit processor
Homepage https://apps.apple.com/pk/app/audio-editor-merge-and-split/id1158788818

Screenshots


Name: Audio_Editor_-_Merge_Split_And_Edit_1.4.1_[TNT]_Mactorrents.io.dmg
Size: 54.52 MB
Files Audio_Editor_-_Merge_Split_And_Edit_1.4.1_[TNT]_Mactorrents.io.dmg[54.52 MB]

   Download

Sublime Merge 1.0.0.1 Build 1203 Dev

Sublime Merge 1.0.0.1 Build 1203 Dev

Git Client, done Sublime. Meet a new Git Client, from the makers of Sublime Text. A snappy UI, three-way merge tool, side-by-side diffs, syntax highlighting, and more. Stage Files, Hunks and Lines with no waiting – Sublime Merge is really, really fast.

Feature Highlights:

  • Integrated Merge Tool
  • Powerful Search
  • Unmatched Performance
  • Blame
  • Advanced Diffs
  • File and Hunk History
  • Command Palette and Key Bindings
  • Light and Dark Themes
  • Extensibility
  • Syntax Highlighting
  • Command Line Integration
  • Real Git

Compatibility: OS X 10.7 or later, 64-bit processor
Homepage https://www.sublimemerge.com/

Screenshots


Name: Sublime_Merge_build_1203__TNT_Mactorrents.io.dmg
Size: 26 MB
Files Sublime_Merge_build_1203__TNT_Mactorrents.io.dmg[26 MB]

   Download

Sublime Merge 1.0.0.1 Build 1202 Dev

Sublime Merge 1.0.0.1 Build 1202 Dev

Git Client, done Sublime. Meet a new Git Client, from the makers of Sublime Text. A snappy UI, three-way merge tool, side-by-side diffs, syntax highlighting, and more. Stage Files, Hunks and Lines with no waiting – Sublime Merge is really, really fast.

Feature Highlights:

  • Integrated Merge Tool
  • Powerful Search
  • Unmatched Performance
  • Blame
  • Advanced Diffs
  • File and Hunk History
  • Command Palette and Key Bindings
  • Light and Dark Themes
  • Extensibility
  • Syntax Highlighting
  • Command Line Integration
  • Real Git

Compatibility: OS X 10.7 or later, 64-bit processor
Homepage https://www.sublimemerge.com/

Screenshots


Name: Sublime_Merge_1202__TNT_Mactorrents.io.dmg
Size: 26 MB
Files Sublime_Merge_1202__TNT_Mactorrents.io.dmg[26 MB]

   Download

Araxis Merge Pro 2019.5249

Download Araxis Merge Pro 2019.5249

A powerful application designed for tow-way file comparison and merging and which provides support for images, binary files and syntax highlighting

Araxis Merge is a powerful and flexible macOS application that provides the required tools to compare and synchronize two or three folders, text and office files, as well as image and binary files.

Folder, text and document comparison

Thanks to Araxis Merge, you easily compare and interactively synchronize folder trees, find, edit or delete changes between source, XML, HTML or other text file revisions. What is more, you can gain direct repository access and compare different versions of the same file.

Support for MS Office and OpenDocument files

From Araxis Merge’s main window you can easily open and compare text from Microsoft Word and Excel, OpenDocument, PDF and RTF files. On top of that, you can copy text from other applications and perform simple text comparisons.

The color coded side-by-side comparison system helps you pinpoint differences and similarities with ease. In addition, the linking lines between the documents make it even easier to view how the files are related.

User-definable merging process

Just by using your mouse you can select the parts of each file that you want to be added to the final merged version of the files. With the help of the in-place editor and undo capabilities offer your total control over the merged files while the Merge functions highlight the changes within lines.

Image and binary comparison

Moreover, you can use Araxis Merge to compare numerous image file formats and detect the pixels that have been modified. At the same time, the binary comparison helps you identify differences in data files at a byte level.

The Professional version of Araxis Merge add the advanced three-way visual file comparison and merging to the existing two-way visual file comparison. Furthermore, the Automatic Merging feature is capable to quickly even up the differences between files.

Report generator

At the end of the comparison process you can easily generate and save comparison reports in HTML, XML, UNIX diff or HTML slideshow format.

Information

CompatibilitymacOS 10.12 or later 64-bit
LanguagesEnglish

What’s New in Araxis Merge Pro 2019.5249

  • Release notes not available at the time of this post.

Screenshots

Name Araxis Merge Pro 2019.5249 [TNT] mac-torrents.net.zip
Size 71.77 MB
Created on 2019-10-03 12:36:40
Hash 51e0e07cd826202996c06aa5b88000f7e08b030b
Files Araxis Merge Pro 2019.5249 [TNT] mac-torrents.net.zip (71.77 MB)

Download

Sublime Merge 1.0.0.1 Build 1119

Download Sublime Merge 1.0.0.1 Build 1119

Git Client, done Sublime. Meet a new Git Client, from the makers of Sublime Text. A snappy UI, three-way merge tool, side-by-side diffs, syntax highlighting, and more. Stage Files, Hunks and Lines with no waiting – Sublime Merge is really, really fast.

Feature Highlights:

  • Integrated Merge Tool
  • Powerful Search
  • Unmatched Performance
  • Blame
  • Advanced Diffs
  • File and Hunk History
  • Command Palette and Key Bindings
  • Light and Dark Themes
  • Extensibility
  • Syntax Highlighting
  • Command Line Integration
  • Real Git

Information

CompatibilityOS X 10.7 or later 64-bit
LanguagesEnglish

What’s New in Sublime Merge 1.0.0.1 Build 1119

  • Fixed a regression where pack files over 32GB weren’t being opened
  • Mac: Added Notarization
Name Sublime Merge 1 0 0 1 Build 1119 [TNT] mac-torrents.net.zip
Size 31.69 MB
Created on 2019-10-01 16:30:01
Hash 5e1095c146fdf7345d8c9368ed1e624774774147
Files Sublime Merge 1 0 0 1 Build 1119 [TNT] mac-torrents.net.zip (31.69 MB)

Download